Advertisement
Advertisement
  • Name WinDbg
  • Category Developer tools
  • Available on PC
  • OS Windows 10 version 17763.0 or higher
  • Keyboard Integrated Keyboard
  • Mouse Integrated Mouse
  • Languages English (United States)

Unveiling the Power of WinDbg for Windows

Imagine having a capable detective by your side amid the complex web of your application crashes and system bugs. WinDbg for Windows, developed by Microsoft Corporation, acts as this digital sleuth, empowering developers and system administrators to dig deep into Windows kernel and user-mode debugging. This tool transforms opaque error reports into actionable insights, making troubleshooting both efficient and precise.

Key Features That Make WinDbg Stand Out

Robust Debugging Capabilities

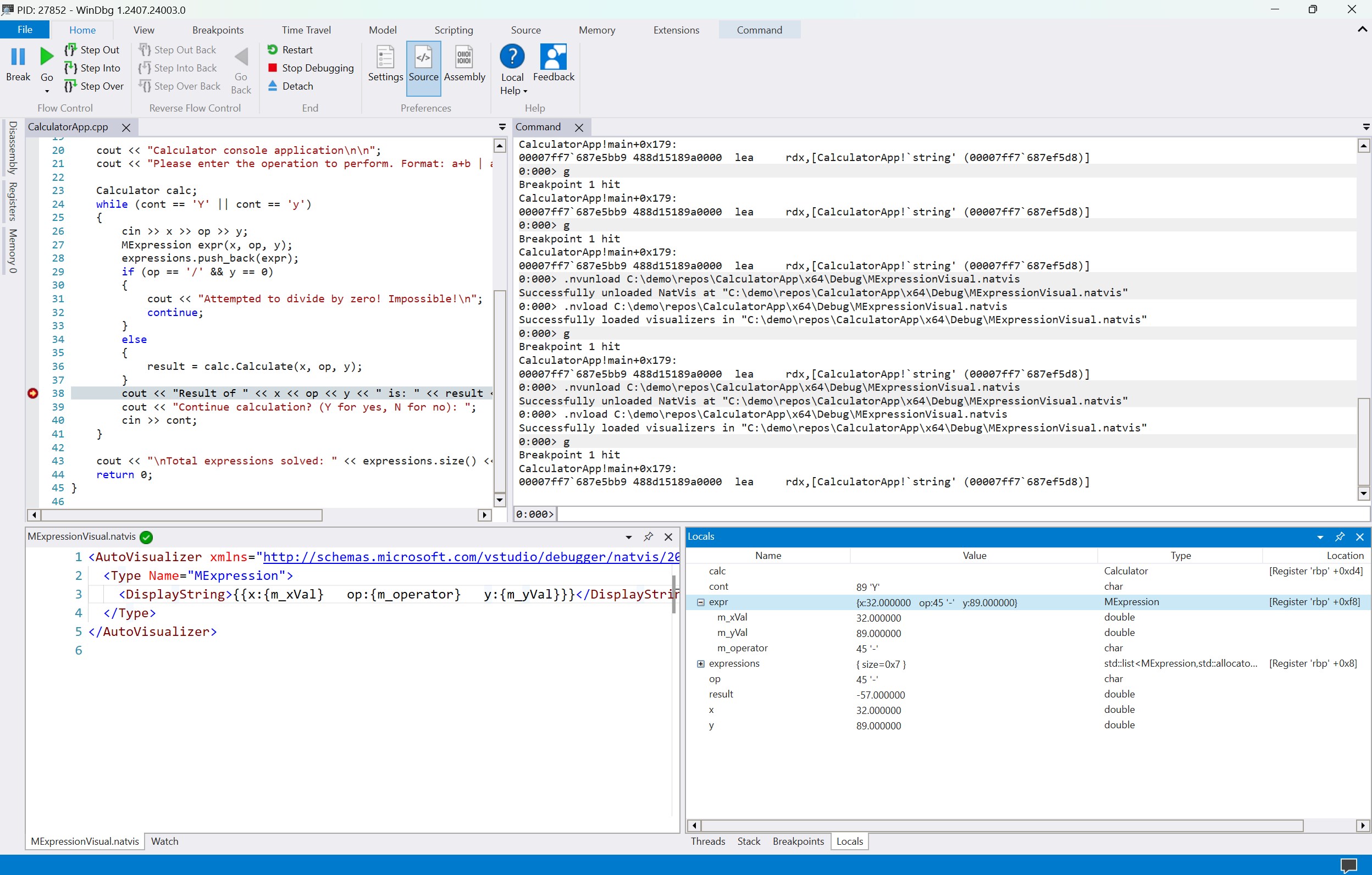
At its core, WinDbg offers advanced debugging features, including live debugging of applications and kernel debugging: essential for diagnosing complex crashes or hangs. Its support for multiple debugging targets, such as local, remote, or symbol server-based, allows for flexible troubleshooting scenarios. Whether you're analyzing a mysteriously failing application or probing kernel mode faults, WinDbg provides an arsenal of tools to get to the root cause.

Intelligent Analysis and Scripting

One of WinDbg's most powerful features is its integration with Windows Debugger (WinDbg) Scripting Language and JavaScript-based extension points. These enable automation of repetitive scenarios and deep analysis of crash dumps. Picture having a mini AI assistant that helps parse through vast log files to highlight critical errors—this is what the scripting capabilities bring to the table, significantly boosting efficiency for seasoned analysts.

User Interface and Learning Curve: Friendlier Than You Think

While traditionally known for its steep learning curve, recent updates and the integration with Windows Terminal have improved usability. The interface is organized into panes, allowing users to view threads, memory, registers, and call stacks simultaneously. Though it may resemble a cockpit for seasoned pilots, newcomers will find plentiful online resources and tutorials to navigate the cockpit comfortably. Overall, the experience strikes a good balance between powerful features and accessibility, with responsiveness ensuring smooth operation during intensive debugging sessions.

What Sets WinDbg Apart from Its Peers

Compared to other developer tools like Visual Studio's built-in debugger or third-party options, WinDbg shines with its depth in kernel debugging and its support for analyzing minidumps and live systems. Its extensive symbol server support and custom scripting languages are particularly compelling—think of it as a Swiss Army knife tailored for Windows internals. Moreover, Microsoft's continual updates and improving UI make it a front-runner for professionals who need granular control combined with scalability and reliability.

Final Verdict: Is WinDbg Worth Your Time?

For seasoned developers, system administrators, and cybersecurity analysts, WinDbg is an indispensable tool that warrants dedicated time to master. Its most notable strengths—deep kernel debugging and extensible scripting—are unmatched in the Windows ecosystem. While the initial learning curve might seem steep, the payoff is a set of capabilities that can dissect even the most obscure issues. If your work involves diagnosing Windows crashes or analyzing advanced system behavior, I highly recommend giving WinDbg a try. For casual users or those seeking quick fixes, it might be overkill, but for professionals committed to in-depth troubleshooting, this tool is a steadfast companion.

Pros

Powerful debugging capabilities

WinDbg provides comprehensive tools for low-level system debugging, essential for kernel and driver developers.

Deep system analysis features

It allows detailed memory and process analysis, aiding in troubleshooting complex issues.

Extensive scripting support

Supports scripting with JavaScript and other languages, automating repetitive tasks.

Rich plugin architecture

Allows customization and extension of its functionalities through plugins.

Free and officially supported by Microsoft

No cost involved and backed by Microsoft ensures reliability and updates.

Cons

Steep learning curve (impact: medium)

New users may find the interface and command syntax challenging to master, requiring time to become proficient.

Cluttered user interface (impact: medium)

The interface can feel overwhelming due to numerous windows and options, potentially confusing beginners.

Limited graphical visualization (impact: low)

Primarily text-based, which can make interpreting data less intuitive compared to modern visual debugging tools.

Performance could be improved with large dumps (impact: low)

Handling very large dump files may be slower, but working with smaller files or updating hardware can mitigate this.

Documentation can be dense for newcomers (impact: low)

Official documentation offers extensive detail but may be overwhelming; seeking tutorials or community guides can help.

Advertisement

Frequently Asked Questions

How do I install WinDbg on my Windows 10/11 PC?

Download it from the Microsoft Store or official website, then follow the installation prompts. Ensure your OS is Windows 10/11 Pro or Home, not S version.

What are the basic steps to start debugging with WinDbg?

Open WinDbg, load the target application or dump file, and use the command bar or menu to begin your debugging session.

Which new features make WinDbg more user-friendly for beginners?

Modern visuals, faster windows, and the full scripting experience help simplify workflows and improve usability for new users.

How does Time Travel Debugging work in WinDbg?

It records execution history, allowing you to step back and analyze past states—access it through the Debug menu or command palette.

Can I extend WinDbg with custom scripts or extensions?

Yes, WinDbg's debugger data model is designed to be easily extensible; access scripting options via the Script menu or settings.

What are the main differences between WinDbg and WinDbg (classic)?

WinDbg shares the same engine as classic WinDbg but offers enhanced visuals, speed, scripting, and debugging features, while maintaining compatibility.

Is WinDbg a free tool, or do I need a subscription?

WinDbg is free to download and use; there are no subscription fees required for its core features.

How can I troubleshoot common issues with WinDbg?

Check for updates, verify OS compatibility (not S version), and consult the official documentation or support links for guidance.

Does WinDbg support debugging on Windows 10/11 S mode?

No, WinDbg is not compatible with Windows 10/11 S mode; it requires Windows Pro or Home editions.

What should I do if WinDbg crashes or performance is slow?

Update to the latest version, close other intensive applications, and check system specifications to ensure smooth operation.

Similar to This App

kenoxis driver updater

kenoxis driver updater

for Windows
5
App Installer (Mobile) - WinUI 3

App Installer (Mobile) - WinUI 3

for Windows
4.6
Ubuntu 24.04.1 LTS

Ubuntu 24.04.1 LTS

for Windows
4.6
Microsoft PowerToys

Microsoft PowerToys

for Windows
4.6
PowerShell

PowerShell

for Windows
4.5
Python 3.13

Python 3.13

for Windows
4.4
Ubuntu

Ubuntu

for Windows
4.4
gedit text editor

gedit text editor

for Windows
4.3
Python 3.12

Python 3.12

for Windows
4.3
Codex

Codex

for Windows
4.3
WSL Manager

WSL Manager

for Windows
4.3
Blue screen emulator

Blue screen emulator

for Windows
4.2

Hot Apps

Teleprompter Pro`

Teleprompter Pro`

for Windows
5
Reg Organizer

Reg Organizer

for Windows
5
Fred TV

Fred TV

for Windows
5
Embird Embroidery Software

Embird Embroidery Software

for Windows
5
Blooming Dimensions

Blooming Dimensions

for Windows
5
kenoxis driver updater

kenoxis driver updater

for Windows
5
Signal Private Messenger

Signal Private Messenger

for Windows
5
Red Dead Redemption (PC)

Red Dead Redemption (PC)

for Windows
5
Earth 3D Maps & Street View

Earth 3D Maps & Street View

for Windows
5
Tales of the Teenage Mutant Ninja Turtles Theme

Tales of the Teenage Mutant Ninja Turtles Theme

for Windows
5
Advertisement