Advertisement
Advertisement
  • Name Quick Gantt Chart
  • Category Business
  • Developer DefinedBytes
  • Available on PC, Mobile, Surface Hub, HoloLens
  • OS Windows 10 version 17763.0 or higher
  • Languages English (United States)

A Practical and Efficient Gantt Tool for Windows Users

In today's fast-paced project environments, having a reliable Gantt chart application can be the linchpin for staying organized and on schedule. Quick Gantt Chart for Windows by DefinedBytes enters the scene as a straightforward yet powerful tool tailored for professionals who need clarity and simplicity without a steep learning curve.

Who's Behind the Curtain?

Developed and published by DefinedBytes, a company dedicated to creating lightweight but effective productivity tools, Quick Gantt Chart is designed with the busy project manager or team leader in mind. Their focus appears to be on delivering a user-friendly experience that enhances task visualization without unnecessary complexity.

Core Highlights: What Makes It Stand Out?

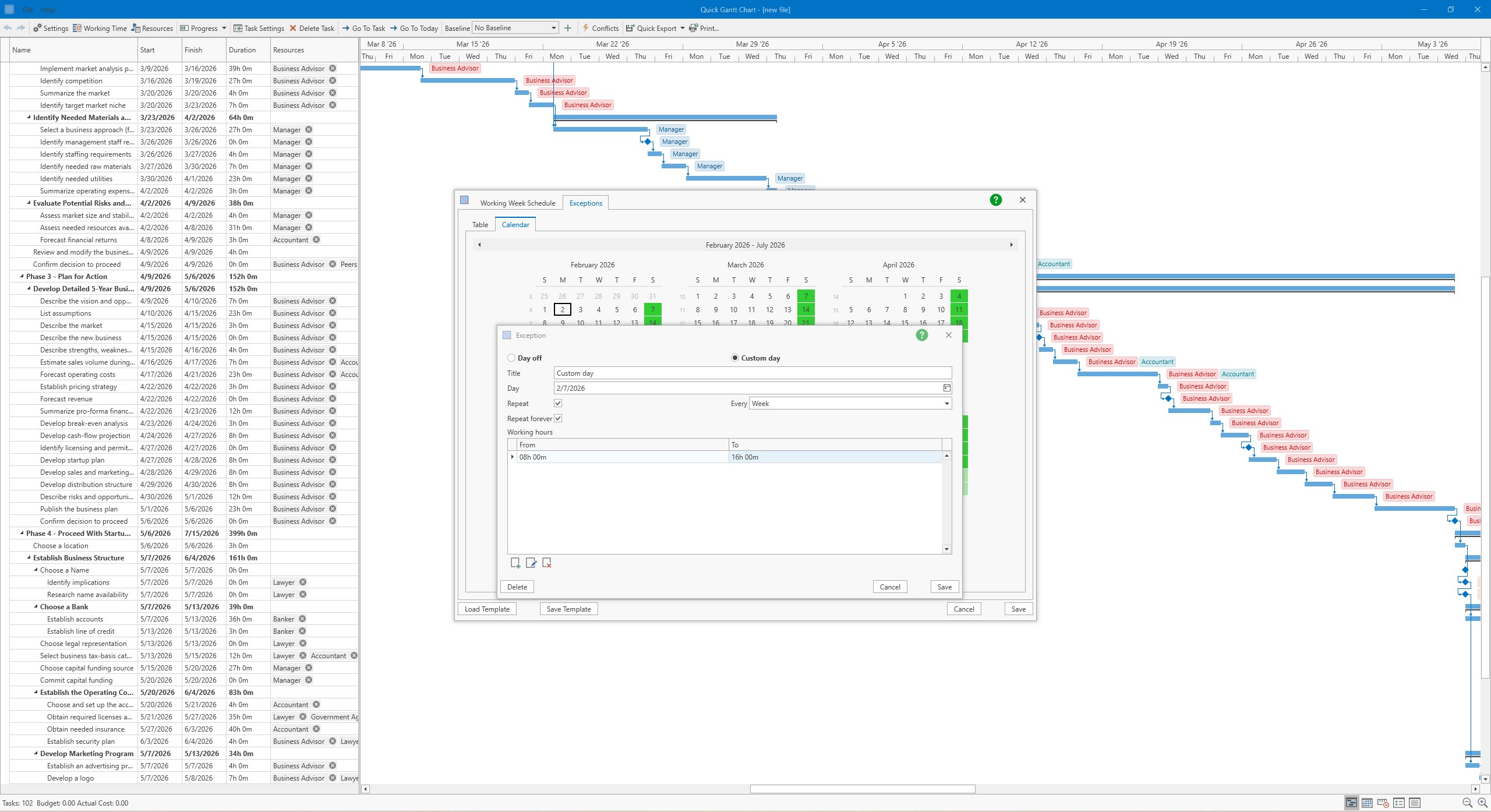
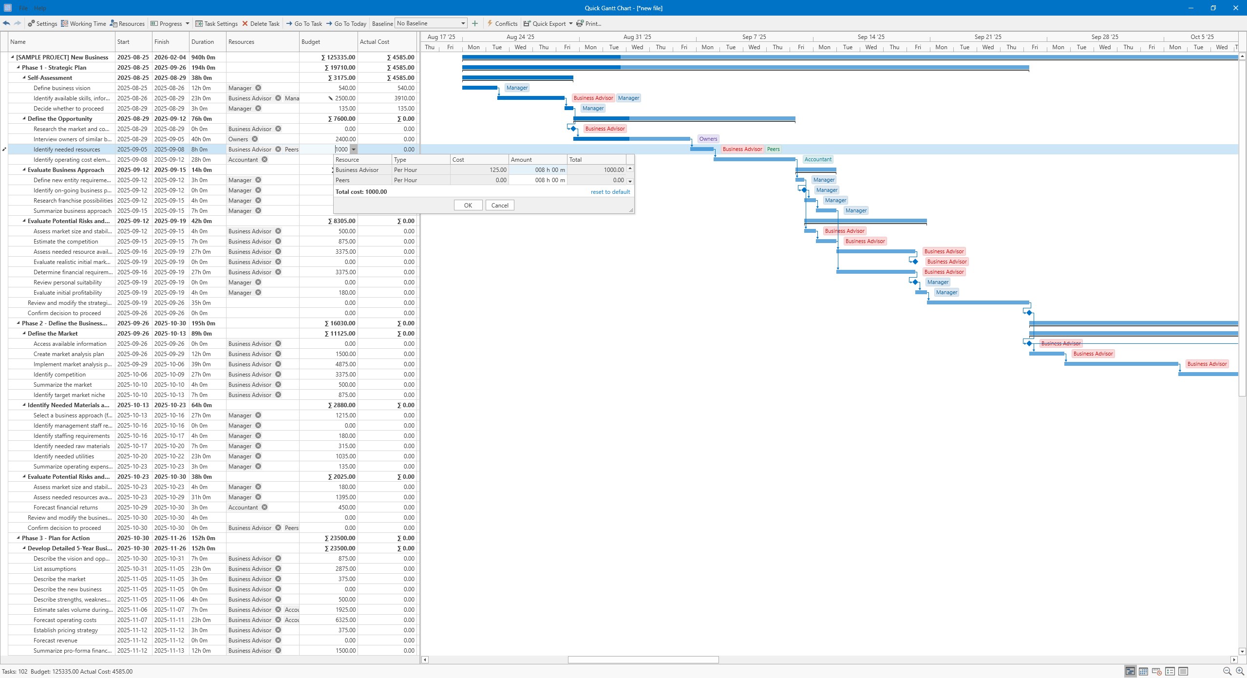
  • Intuitive Gantt Chart Visualization: Converts complex project timelines into clear, visually appealing charts, making it easy to spot overlaps, deadlines, and dependencies.
  • Streamlined Task Management: Allows users to add, edit, and organize tasks quickly, supporting dynamic project adjustments on the fly.
  • Collaborative Sharing Features: Facilitates sharing project plans via export or cloud options, enabling teams to stay aligned effortlessly.
  • Lightweight and Accessible: Designed for Windows, it offers a minimal footprint to ensure smooth operation on a range of hardware configurations.

Experience the App: Usability and Interface

The interface of Quick Gantt Chart is a breath of fresh air—clean, simple, and functional. Imagine opening a neatly organized workspace where each tool is where you expect it to be, much like the dashboard of a well-oiled machine. Navigation feels natural, with a minimal learning curve making it accessible even for newcomers to Gantt charts.

Operations are smooth, thanks to responsive controls and minimal lag. Creating and adjusting tasks feels almost like sketching shapes on paper—intuitive and hassle-free. Adding dependencies or changing timelines is just a few clicks away, supported by helpful visual cues. For those new to project management software, the learning curve is gentle; veterans will appreciate the straightforwardness that saves time.

What Sets It Apart from Its Peers?

While many Gantt chart tools focus solely on static visualization, Quick Gantt Chart elevates collaboration through its emphasis on task management and flexible sharing. The ability to update projects dynamically and share them effortlessly with team members gives it a communal edge. Unlike more complex project management suites, it avoids overwhelming users with unnecessary features, emphasizing clarity and ease of use. Furthermore, its seamless integration for quick updates ensures that project timelines stay relevant without bogging down the user.

Final Recommendation: Is It Worth Your Time?

If you're seeking a straightforward, no-fuss Gantt chart solution that simplifies project visualization and basic task management, Quick Gantt Chart for Windows is a commendable choice. Perfect for small to medium teams or individual project planners, it offers enough features to keep your projects aligned without cluttering your workflow. I recommend giving it a try if you prioritize clarity and ease of collaboration over complex integrations. For professionals who want a quick, accessible visual overview of project timelines, this app could be a trusty sidekick in your productivity arsenal.

Pros

Intuitive User Interface

The app offers a clean and easy-to-navigate layout, enabling quick project setup for users of all skill levels.

Real-Time Collaboration

Supports multiple users editing the Gantt chart simultaneously, enhancing team workflow efficiency.

Comprehensive Task Management

Includes features like dependencies, milestones, and progress tracking, facilitating detailed project planning.

Cross-Device Accessibility

Cloud synchronization allows seamless use across various devices, ensuring flexibility and convenience.

Affordable Pricing Model

Offers competitive subscription plans, making professional Gantt chart features accessible to small businesses.

Cons

Limited Export Options (impact: Medium)

Currently, exporting capabilities are restricted to PDF and image formats, which may inconvenience users needing Excel or MS Project files.

Basic Reporting Features (impact: Low)

The app's reporting tools are fairly simple; users requiring advanced analytics might need external software.

Performance on Large Projects (impact: High)

Handling very complex or large-scale projects can cause lag, though updates are expected to improve performance.

Limited Offline Functionality (impact: Medium)

Offline editing is available but limited; users may experience disruptions without an internet connection.

Learning Curve for Advanced Features (impact: Low)

Some advanced options require time to master, but tutorial resources are being expanded to assist new users.

Advertisement

Frequently Asked Questions

How do I start a new project in Quick Gantt Chart?

Open the app, click 'New Project' on the home screen, then input your project details and save to begin planning.

Can I import existing project data from Excel or CSV?

Yes, go to Import > Excel/CSV, follow the guided wizard, and select your file to import project data seamlessly.

How does the interactive Gantt chart editing work?

Simply drag and drop tasks on the Gantt chart to adjust dates, durations, dependencies, and customize colors for better visualization.

What is auto scheduling and how does it help?

Auto scheduling automatically updates the project timeline when you modify tasks or dependencies, maintaining an accurate schedule.

How can I view the critical path in my project?

Enable 'Critical Path' display in the Gantt chart settings to highlight the sequence of tasks that directly affect project completion.

How do I assign resources and check for conflicts?

Navigate to Resources, assign team members or equipment to tasks, and the system will flag any over-allocations automatically.

Can I track project costs and budgets within the app?

Yes, access the Budget section to estimate, set, and monitor costs based on assigned resources and expenses.

How do baselines work and how can I compare planned vs actual progress?

Set a baseline from the project menu, then compare it with actual progress to analyze schedule variances easily.

Are there any subscription plans, and what features do they include?

Yes, subscription plans offer additional features like advanced reporting, unlimited projects, and enhanced support. Check Settings > Account for options.

What should I do if the app encounters a bug or crashes?

Try restarting the app or updating to the latest version. For persistent issues, contact support via Settings > Help & Support.

Similar to This App

Teleprompter Pro`

Teleprompter Pro`

for Windows
5
Earth 3D Maps & Street View

Earth 3D Maps & Street View

for Windows
5
PDF Merger & Splitter

PDF Merger & Splitter

for Windows
4.9
8K YTb Downloader

8K YTb Downloader

for Windows
4.9
Printer Driver APP

Printer Driver APP

for Windows
4.9
DAT Media Conversion Tool : DAT to MP4

DAT Media Conversion Tool : DAT to MP4

for Windows
4.9
Power BI Desktop

Power BI Desktop

for Windows
4.8
All Video Player.

All Video Player.

for Windows
4.8
Checkbook Manager

Checkbook Manager

for Windows
4.8
Quick Gantt Chart

Quick Gantt Chart

for Windows
4.8
C Design Space for Maker, Explore, Joy

C Design Space for Maker, Explore, Joy

for Windows
4.7
Transparent Sticky Notes

Transparent Sticky Notes

for Windows
4.7

Hot Apps

Teleprompter Pro`

Teleprompter Pro`

for Windows
5
Reg Organizer

Reg Organizer

for Windows
5
Fred TV

Fred TV

for Windows
5
Embird Embroidery Software

Embird Embroidery Software

for Windows
5
Blooming Dimensions

Blooming Dimensions

for Windows
5
kenoxis driver updater

kenoxis driver updater

for Windows
5
Signal Private Messenger

Signal Private Messenger

for Windows
5
Red Dead Redemption (PC)

Red Dead Redemption (PC)

for Windows
5
Earth 3D Maps & Street View

Earth 3D Maps & Street View

for Windows
5
Tales of the Teenage Mutant Ninja Turtles Theme

Tales of the Teenage Mutant Ninja Turtles Theme

for Windows
5
Advertisement